Kosten sparen durch übersetzungsgerechtes Schreiben –
Quicktipp Nummer 1: Arbeiten mit Einzügen
- Warum sollte man Einzüge nutzen?
- Welche Folgen hat das für die Texterkennung?
- Wie richtet man Einzüge ein?
- Der Tipp als kostenloser PDF-Download
Sollen in Dokumenten Texte eingerückt werden, lohnt sich die Verwendung von Einzügen anstelle von Tabulatoren. Nutzt man zum Einrücken der Textpassagen die Tabulatorentaste, verrutschen diese bei Änderungen im Dokument. So wird das Layout zerstört und unter Umständen das Analyse-Ergebnis beim Übersetzer verfälscht.
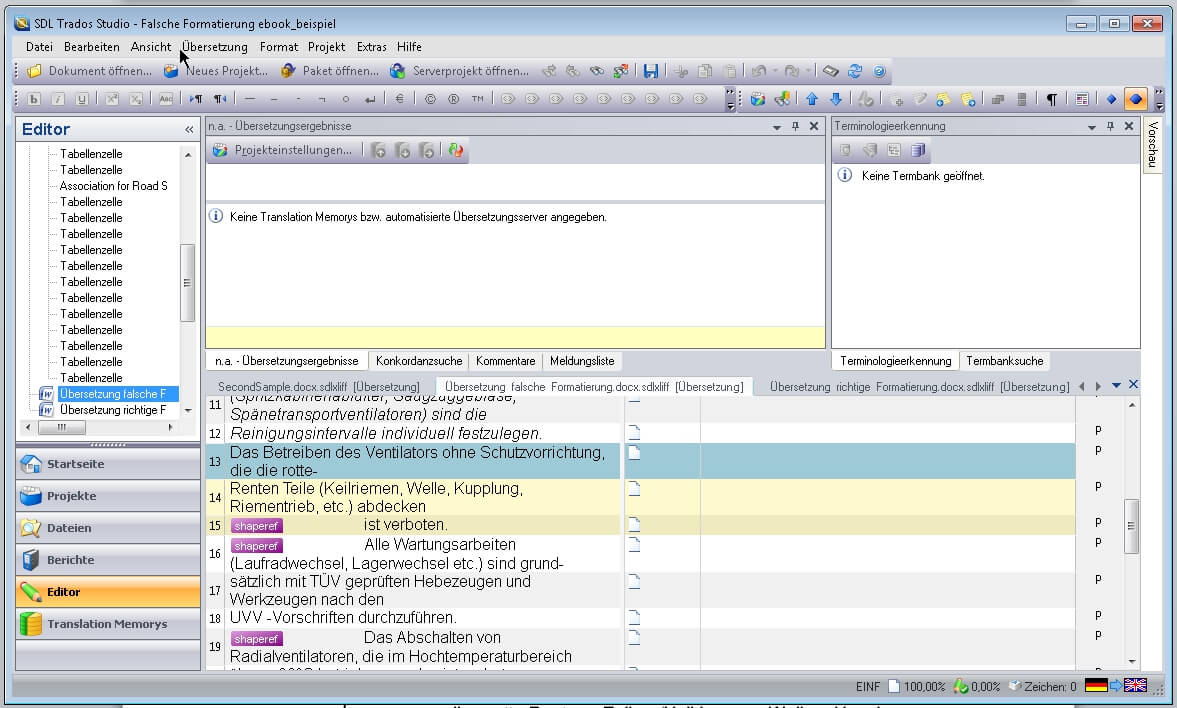
Gehen die Dokumente zur Übersetzung an ein externes Übersetzungsunternehmen, kommt es durch die Tabulatoren zu ungenauen Umfängen und zu dem falschen Übersetzungen. Die Datenbank erkennt den durch Tabulatoren getrennten Satz als mehrere Sätze und gibt ein falsches Analyse- und Übersetzungsergebnis heraus.
Beispiel:

Das erkennt die Datenbank:

Die Textanalyse-Software trennt durch die Tabulatoren den Satz. So kommt es zu einer falschen Analyse und das Angebot kann ungenau werden.
Zum Festlegen der Einzüge haben Sie drei Möglichkeiten: der Weg übers Menü, über das Lineal oder per rechter Maustaste. Am zeitsparendsten ist der Weg über das Lineal.
- Über den Reiter „Start“ -> Absatz gelangen Sie ins Absatz-Menü
Über den Bereich „Einzug“ können Sie den Abstand des Textes zum Seitenrand einstellen (siehe screenshot)

- Sie können den Einzug bereits vor Eingabe des Textes eingeben. Sinnvoller ist jedoch die Festlegung der Einzüge im Nachhinein. So sehen Sie, wie der Text wirkt und können gegebenenfalls die Formatierung anpassen.
Los geht`s:
Beispiel:
Unser Probetext lautet:„Sie können den Einzug bereits vor Eingabe des Textes eingeben. Sinnvoller ist jedoch die Festlegung der Einzüge im Nachhinein. So sehen Sie, wie der Text wirkt und können gegebenenfalls die Formatierung anpassen.“
Sie möchten diesen Text nun einrücken. Dazu markieren Sie den Text und rücken den Text nun mithilfe des linken Einzugs ein: Setzen Sie dazu den Cursor vor den Text, den Sie verschieben möchten, fassen Sie den Einzug mit der Maus an und ziehen Sie den Einzug an die gewünschte Position.
Ergebnis:

(Screenshot markierter Text, mit Einzug der über die Schieberegler auf dem Lineal eingestellt wird.)
Möchten Sie eine nachfolgende Textpassage einrücken, nutzen Sie den unteren linken Einzug. (Das ist der untere Pfeil oben auf dem Lineal) Dann wird nur der untere Teil des Absatzes bewegt. Mit dem Bewegen des linken unteren Einzugs wird nur der untere Teil des Absatzes eingezogen.
Ergebnis:

Warum Sie damit Kosten sparen können?
Mit dieser Methode verringern Sie falsch erkannte Textpassagen und damit auch die im Angebot zu beachtenden Textelemente. Auch die Bearbeitungszeit durch Anpassungen reduziert sich. Ein erster Schritt zum sparen bei Übersetzungsprojekten.
Laden Sie sich den Artikel Arbeiten mit Einzügen als PDF runter!
Wollen Sie lieber ein Video sehen wie es funktioniert?
Klicken Sie hier für einen Video-Workshop.